Átutalási megbízás export
Tartalomjegyzék
Támogatott bankok, formátumok
Kérjük, tekintse meg a listát itt!
Átutalási megbízás készítés
A Főmenü / Pénzügy / Átutalási megbízás export gyűjtőmenü alól 3 bizonylattípus alapján készíthetünk átutalási megbízást:
- Bejövő számlák
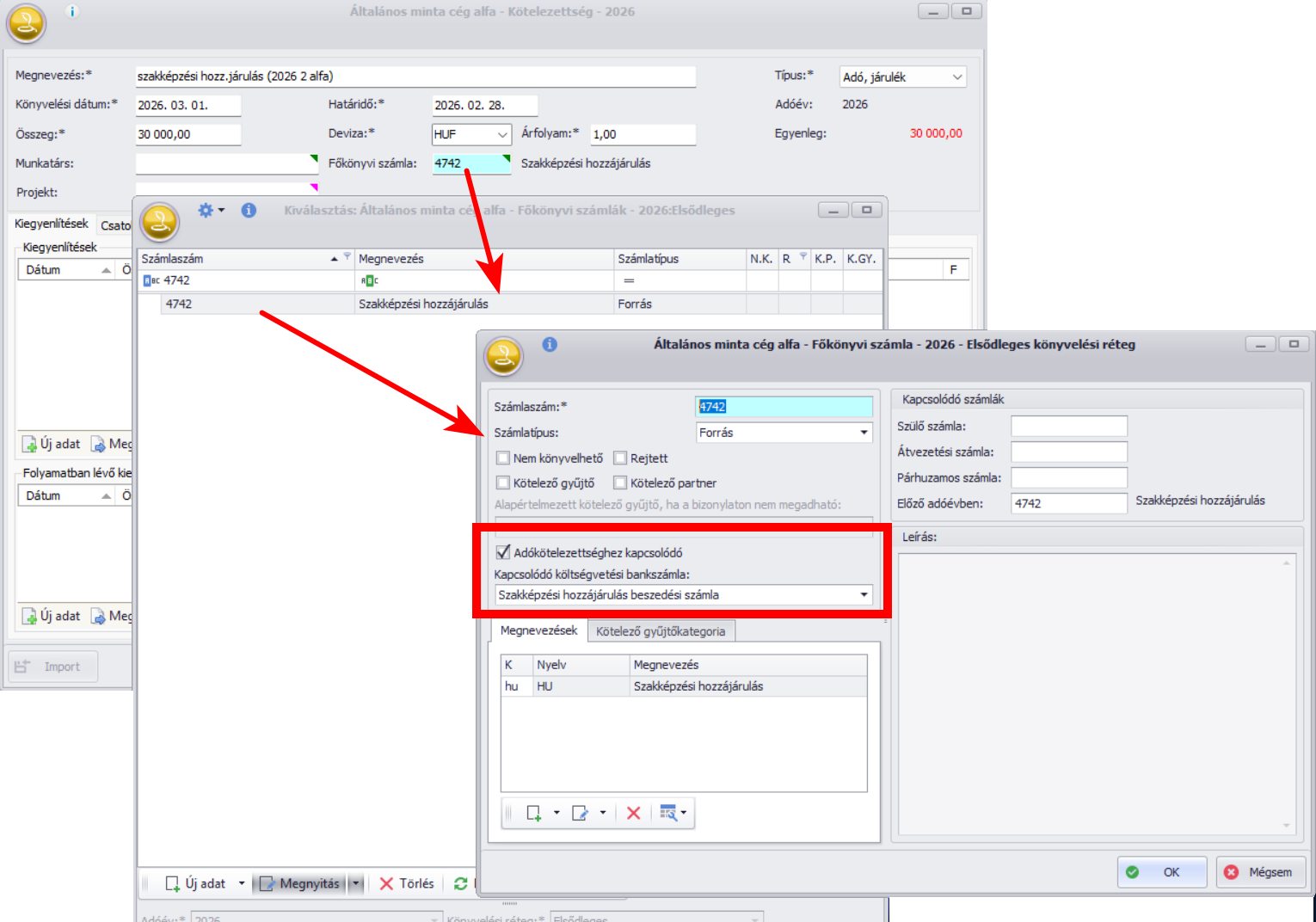
- Kötelezettségek: Vám ÁFA és Adó, járulék típusú kötelezettségek
- Bérek: Bér jellegű kötelezettségek
Bejövő számlák alapján
A könnyű használat előfeltétele, hogy a bejövő szállítói számla rögzítésekor a Hivatkozások / Átutalás / Bankszámla mező ki legyen töltve.
Átutalási megbízás készítés előtt meg kell adnunk, mely devizában rögzített, milyen fizetési határidejű és mely adóévben / szállítónapló(k)ban szereplő számlák közül szeretnénk kiegyenlíteni:

Amennyiben az Utalandó összeg mezőt üresen hagyjuk, a teljes Bizonylatösszeg kerül a megbízásra.
A “Végösszeg ellenőrzés” funkció meghívásával a megjelenő ablakban ellenőrizhetjük a teljes utalandó összeget:

A szűrés után határozzuk meg, mely bankszámla számunkat kívánjuk terhelni, milyen értéknappal és közleménnyel. A közlemény 3 sorból tevődhet össze, automatikusan a bizonylat számát és megnevezését tudja a program feltüntetni, de a “Szöveg” opció kiválasztásával szabad szöveges módon is adhatunk meg közleményt:

Ha mindezen adatokat kitöltöttük, az “Export fájl” mezőben kézzel vagy az F9 billentyűvel tallózva határozzuk meg, hova kerüljön és milyen néven a banki szoftverbe majd beolvasandó export fájl:

Legvégül nyomjuk meg az “Indít” gombot, mely a szükséges adatokat kiírja a megadott elérési útra az export fájlba, mely beolvasható ezután a banki szoftverbe.
A művelet hatására az érintett kimenő számlákhoz folyamatban lévő kiegyenlítés generálódik, mely a banki kiegyenlítés során válik véglegessé. Természetesen a végleges és a folyamatban lévő kiegyenlítéseket is figyelemebe veszi a szoftver egy újabb kigyűjtéskor.
Bérek utalása
A szűrést devizára, határidőre és adóévre adhatjuk meg:

A cél bankszámla száma a Munkatárs törzsadatnál rögzített “Bankszámlaszám” mező értéke alapján kerül automata kitöltésre:


